SAP IDoc Send
Version 26.2.9631
Version 26.2.9631
SAP IDoc Send
Connector Configuration
The following settings are available when you are sending IDoc files to SAP.
Control Record Information Options
When you are receiving IDoc files from one SAP system and sending them to another SAP system you might want to change the control record information without changing the IDoc file data. See Sending IDocs to SAP for more information.
To overwrite the control headers for IDoc files, check Overwrite, then make your changes to the following options.
- SAP Release (DOCREL) The SAP Release for IDOC.
- Test Flag (TEST) The flag which indicates whether the IDoc should be in test mode.
- Sender Port (SNDPOR) The sender port (SAP System or external subsystem).
- Sender Partner Number (SNDPRN) The sender’s partner number.
- Sender Partner Type (SNDPRT) The sender’s partner type.
- Sender Partner Function (SNDPFC) The sender’s partner function.
- Sender Address (SNDSAD) The sender’s address.
- Logical Address (SNDLAD) The sender’s logical address.
- Receiver Port (RCVPOR) The receiver port.
- Receiver Partner Number (RCVPRN) The receiver’s partner number.
- Receiver Partner Type (RCFPRT) The receiver’s partner type.
- Receiver Partner Function (RCVPFC) The receiver’s partner function.
- Recipient Address (RVCSAD) The receiver’s address.
- Receiver Logical Address (RCVLAD) The receiver’s logical address.
- Use System Date/Time Whether to include the system date/time in the control record information.
Advanced Settings
Settings not included in the previous categories.
- Processing Delay The amount of time (in seconds) by which the processing of files placed in the Transactions tab is delayed. This is a legacy setting. Best practice is to use a File connector to manage local file systems instead of this setting.
- Refresh Schema When enabled, the connector attempts to update the schema it uses for parsing when a parsing error occurs. The schema is updated by reaching out to the SAP system and querying for the appropriate schema.
- Local File Scheme A scheme for assigning filenames to messages that are output by the connector. You can use macros in your filenames dynamically to include information such as identifiers and timestamps. For more information, see Macros.
- Upload Schema Use this to upload a schema and install it in the connector’s Schema folder. If a schema already exists, you are asked if you want to overwrite it.
Message
Message settings determine how the connector searches for messages and manages them after processing. You can save messages to your Sent folder or you can group them based on a Sent folder scheme, as described below.
- Save to Sent Folder Check this to copy files processed by the connector to the Sent folder for the connector.
- Sent Folder Scheme Instructs the connector to group files in the Sent folder according to the selected interval. For example, the Weekly option instructs the connector to create a new subfolder each week and store all sent files for the week in that folder. The blank setting instructs the connector to save all files directly in the Sent folder. For connectors that process many transactions, using subfolders can help keep files organized and improve performance.
Logging
Settings that govern the creation and storage of logs.
- Log Level The verbosity of logs generated by the connector. When you request support, set this to Debug.
- Log Subfolder Scheme Instructs the connector to group files in the Logs folder according to the selected interval. The Weekly option (which is the default) instructs the connector to create a new subfolder each week and store all logs for the week in that folder. Leaving this setting blank tells the connector to save all logs directly in the Logs folder. For connectors that process many transactions, using subfolders helps keep logs organized and improves performance.
- Log Messages Check this to have the log entry for a processed file include a copy of the file itself. If you disable this, you might not be able to download a copy of the file from the Transactions tab.
Miscellaneous
Miscellaneous settings are for specific use cases.
- Other Settings Enables you to configure hidden connector settings in a semicolon-separated list (for example,
setting1=value1;setting2=value2). Normal connector use cases and functionality should not require the use of these settings.
Sending IDocs to SAP
Once you have configured the IDoc connector to connect to your SAP system, you can begin sending IDoc files to SAP. The IDoc connector can send files formatted in raw IDoc or XML IDoc.
You can configure the connector to automatically insert control record information into the IDoc being sent to SAP: the DOCREL, SNDPOR, SNDPRT, and so on. This makes it easier to process outgoing IDocs to the configured system. Configure these settings in the Control Record Information Options section of the Settings tab.
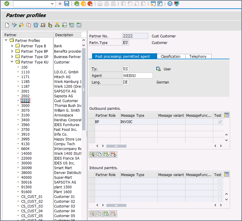
Before sending an IDoc to your SAP system, make sure that you have properly configured a partner profile in SAP. If no partner profile in SAP matches the control record information in the IDoc you are sending, the data will not be processed by your SAP system. See Test Sending an IDoc to SAP for more information on setting up a partner profile.
Tip: You can use transaction code WE60 to search for segment documentation for different IDoc types.
Test Sending an IDoc to SAP
To test sending an IDoc to SAP, you first need to configure your SAP system to have a partner profile for Arc. The following steps describe how to do this with an ORDERS IDoc.
-
Create a partner: Go to transaction code WE20 and define a partner profile. Set Partn Type to KU for Customer and Partner No to a valid customer number.

-
Add an inbound parameter for the ORDERS document: The message type for this document is ORDERS. On the Inbound Options tab, set Process code to ORDE to tell SAP how to create a sales order when a purchase order ORDERS document is received by the SAP system.

-
Assign the customer to a sales division: The customer configured in step one must be assigned to a sales organization, distribution channel, and division. Go to transaction VOE2 to configure these settings in the EDSDC table.