SAP IDoc Send
Version 26.1.9595
Version 26.1.9595
SAP IDoc Send
Connector Configuration
The following settings are available when you are sending IDoc files to SAP.
Control Record Information Options
When you are receiving IDoc files from one SAP system and sending them to another SAP system you might want to change the control record information without changing the IDoc file data. See Sending IDocs to SAP for more information.
IDoc ファイルの制御ヘッダーを上書きするには、上書きをチェックして次のオプションに変更を加えます。
- SAP リリース(DOCREL)IDOC のSAP リリース。
- テストフラグ(TEST)IDOC をテストモードにするかどうかを示すフラグ。
- 送信者ポート(SNDPOR)送信者のポート(SAP システムまたは外部サブシステム)。
- 送信者パートナー番号(SNDPRN)送信者のパートナー番号。
- 送信者パートナータイプ(SNDPRT)送信者のパートナータイプ。
- 送信者パートナー機能(SNDPFC)送信者のパートナー機能。
- 送信者アドレス(SNDSAD)送信者のアドレス。
- 論理アドレス(SNDLAD)送信者の論理アドレス。
- 受信者ポート(RCVPOR)受信者のポート。
- 受信者パートナー番号(RCVPRN)受信者のパートナー番号。
- 受信者パートナータイプ(RCFPRT)受信者のパートナータイプ。
- 受信者パートナー機能(RCVPFC)受信者のパートナー機能。
- 受信者アドレス(RVCSAD)受信者のアドレス。
- 受信者の論理アドレス(RCVLAD)受信者の論理アドレス。
- システムのDate/Time を使用 制御レコード情報にシステムの日付 / 時刻を含めるかどうか。
高度な設定
前のカテゴリに含まれていない設定。
- 処理の遅延 インプットフォルダに置かれたファイルの処理を遅延させる時間(秒)。これは旧式の設定です。代替として、ローカルファイルシステムの管理にはFile コネクタの使用がベストプラクティスです。
- スキーマのリフレッシュ 有効にすると、コネクタは解析エラーが発生したときに、解析に使用するスキーマの更新を試みます。スキーマは、SAP システムにアクセスして適切なスキーマをクエリすることによって更新されます。
- ローカルファイルスキーム コネクタがアウトプットするメッセージにファイル名を割り当てるスキーム。ファイル名にマクロを動的に使用して、識別子やタイムスタンプなどの情報を含めることができます。詳しくは、マクロ を参照してください。
- スキーマをアップロード これを使用してスキーマをアップロードし、コネクタのSchema フォルダにインストールします。スキーマがすでに存在する場合は、上書きするかどうかを尋ねられます。
Message
Message settings determine how the connector searches for messages and manages them after processing. You can save messages to your Sent folder or you can group them based on a Sent folder scheme, as described below.
- Sent フォルダに保存 チェックすると、コネクタで処理されたファイルをコネクタのSent フォルダにコピーします。
- Sent Folder Scheme Instructs the connector to group files in the Sent folder according to the selected interval. For example, the Weekly option instructs the connector to create a new subfolder each week and store all sent files for the week in that folder. The blank setting instructs the connector to save all files directly in the Sent folder. For connectors that process many transactions, using subfolders can help keep files organized and improve performance.
ログ
ログの作成および保存を管理する設定。
- ログレベル コネクタが生成するログの詳細度。サポートを依頼する際は、Debug に設定してください。
- Log Subfolder Scheme Instructs the connector to group files in the Logs folder according to the selected interval. The Weekly option (which is the default) instructs the connector to create a new subfolder each week and store all logs for the week in that folder. Leaving this setting blank tells the connector to save all logs directly in the Logs folder. For connectors that process many transactions, using subfolders helps keep logs organized and improves performance.
- ログメッセージ 処理されたファイルのログエントリにファイル自体のコピーを含めるにはこれをチェックします。この設定を無効にすると、インプットまたはアウトプットタブからファイルのコピーをダウンロードできなくなる可能性があります。
Miscellaneous
Miscellaneous settings are for specific use cases.
- Other Settings Enables you to configure hidden connector settings in a semicolon-separated list (for example,
setting1=value1;setting2=value2). Normal connector use cases and functionality should not require the use of these settings.
Sending IDocs to SAP
Once you have configured the IDoc connector to connect to your SAP system, you can begin sending IDoc files to SAP. The IDoc connector can send files formatted in raw IDoc or XML IDoc.
You can configure the connector to automatically insert control record information into the IDoc being sent to SAP: the DOCREL, SNDPOR, SNDPRT, and so on. This makes it easier to process outgoing IDocs to the configured system. Configure these settings in the Control Record Information Options section of the Settings tab.
Before sending an IDoc to your SAP system, make sure that you have properly configured a partner profile in SAP. If no partner profile in SAP matches the control record information in the IDoc you are sending, the data will not be processed by your SAP system. See Test Sending an IDoc to SAP for more information on setting up a partner profile.
Tip: You can use transaction code WE60 to search for segment documentation for different IDoc types.
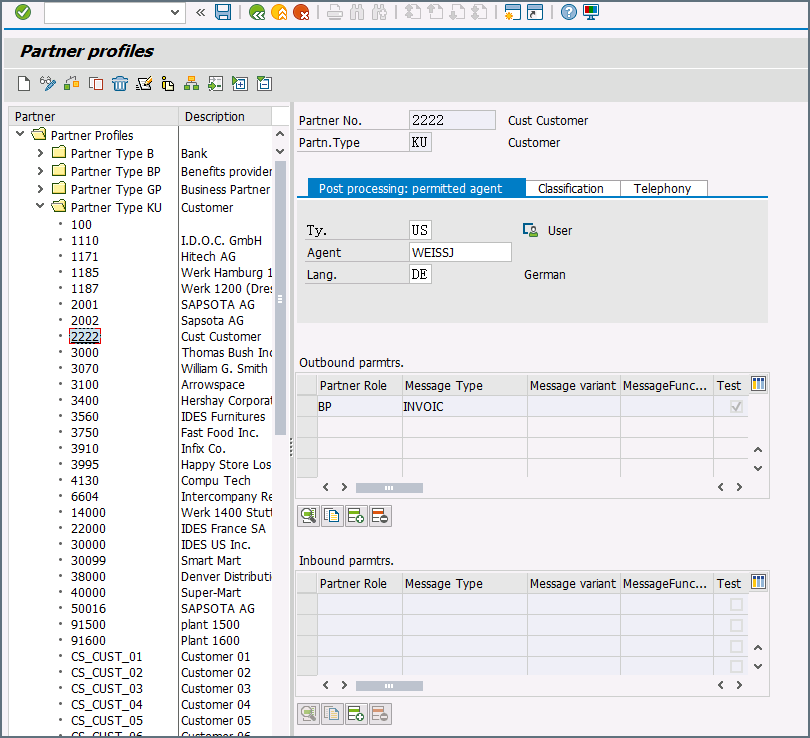
Test Sending an IDoc to SAP
To test sending an IDoc to SAP, you first need to configure your SAP system to have a partner profile for Arc. The following steps describe how to do this with an ORDERS IDoc.
-
Create a partner: Go to transaction code WE20 and define a partner profile. Set Partn Type to KU for Customer and Partner No to a valid customer number.

-
Add an inbound parameter for the ORDERS document: The message type for this document is ORDERS. On the Inbound Options tab, set Process code to ORDE to tell SAP how to create a sales order when a purchase order ORDERS document is received by the SAP system.

-
Assign the customer to a sales division: The customer configured in step one must be assigned to a sales organization, distribution channel, and division. Go to transaction VOE2 to configure these settings in the EDSDC table.